Get Results

To view a test job result, you can either view a short summary report or download a detailed test job result.

View a summary report

You can click a finished test job to view the summary report. It shows what test suites and test cases were run, what environment was used, and the status of the assertions:

TestEngine Web Reports

Get test job results

To download detailed results of a test job run, you can either use the web interface of TestEngine or send a request to the TestEngine API using curl, ReadyAPI, or any other similar tool.

Using API

Get an overview of test jobs in TestEngine

Use the following operation:

GET  http://<testengine-host>:8080/api/v1/testjobs

go.gifSee details on SwaggerHub in the ReadyAPI TestEngine API – Get Test Jobs section.

Get a full report on a test job

Use the following operation:

GET  http://<testengine-host>:8080/api/v1/testjobs/{testjobId}/report

go.gifSee details on Swagger Studio.

Using Web UI

To see test job results, go to the Run History page of TestEngine:

http://<testengine-host>:<port>/run-history

For example, if TestEngine is installed on your local machine and you run it on the default port, use the following link:

http://localhost:8080/run-history

The Run History page of the TestEngine web interface contains a list of existing test jobs:

webui-run-history-page.png

Tip

You can filter test jobs by a name, status, used tags, and the user who has sent the job. Besides that, you can search for a specific test job by a string included in its project, author, status, type, or tag.

The table contains brief information on test jobs:

Column

Description

Project

The name of the project to run.

Status

Current state of a test job.

Possible statuses: Canceled, Failed, Finished.

Tip

Test jobs with the Running and In Queue statuses are listed on the Overview page.

Success Ratio

Shows the number of tests that have passed/failed for the given execution.

Author

The name of the user, who sent the test job to TestEngine.

Administrators can examine test jobs created by other users.

Test Type

Shows whether the test job is a functional test or security test.

Important

Currently, TestEngine does not support load tests.

Tags

Shows which tags were used to run the test job.

Start Time

A timestamp when the test job was sent to TestEngine.

Queue Time

How much time the test was in the queue.

Run Time

The time of the test run.

Total Time

The total time of the test run, including the time in the queue.

Test job ID

Get the test job ID.

Download job report

Download the test job report in the JSON, JUnit XML, Excel or PDF format.

Remove the test job

Remove the test job from the test history.

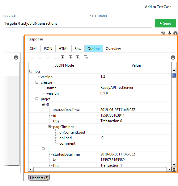
Get transaction report

A transaction report is a JSON file that contains full information on HTTP transactions that took place during a test job run. Transactions are logged only for request test steps, such as SOAP Request, REST Request, and so on.

Get a report on all the transactions within a test job

Use the following operation:

GET  http://<testengine-host>:8080/api/v1/testjobs/{testjobId}/transactions

go.gifSee details on SwaggerHub in the ReadyAPI TestEngine API – Get Transactions section.

Get a transaction report for a particular transaction

Use the following operation:

GET  http://<testengine-host>:8080/api/v1/testjobs/{testjobId}/transactions/{transactionId}

go.gifSee details on SwaggerHub in the ReadyAPI TestEngine API – Get Transaction section.

See Also

Publication date: